
BitGet大中华区
币圈新人1万元入圈如何挣到20万
币圈新手从1万元起步目标赚取20万元需先学习加密货币基础知识理解市场动态选择有潜力的币种如比特币以太坊分散投资降低风险避免资金集中设置止损止盈点控制损失参与社区论坛获取信息保持耐心避免情绪化交易通过长期持有或波段操作积累利润警惕诈骗项目坚持持续学习实践把握市场机会在波动中逐步增加资…

3个月100u滚仓到10万u的笨方法你也能学会
本文章阐述了一种简易策略 在三个月内将100美元通过滚动仓位增长到10万美元 该方法利用复利原理 在交易中每次盈利后重新投资全部资金 逐步放大账户规模 核心是风险最小化 选择高胜率机会 保持一致性增长 过程简单明了 适合初学者学习 任何人都能通过阅读掌握方法步骤 并在实践中实现从100u到10万u的飞跃 完成财务目标

2026撸毛指南天王级项目还没发币别再错过百倍机会
2026年天王级项目的撸毛指南详细阐述了该重量级项目目前尚未发行任何代币的事实因此指南强烈敦促投资者抓住机会不要错失这一可能产生百倍回报的宝贵投资时机

web3空投该持有还是卖出
Web3空投是项目方免费分发代币的营销行为 持有代币可能在未来增值获得收益但风险高项目失败或市场崩盘 卖出可立即锁定利润避免损失但错失潜在回报 文章分析决策因素包括项目基本面市场周期个人风险承受力 历史案例显示部分空投收益丰厚部分损失惨重 建议投资者根据自身研究分散风险明智选择

朋友踏入币圈三起三落发财破产事迹
朋友踏入币圈后初次发财财富暴涨随后遭遇破产损失惨重第二次重新投资再次发财但同样面临破产第三次崛起后仍以失败告终整个过程三起三落每次起落都带来巨大财富变化最终事迹凸显了加密货币投资的高风险和不稳定性

保姆级教程获取edgeX早期alpha项目空投积分
保姆级教程一步步教用户如何获得edgeX早期alpha测试项目的空投积分首先需要注册官方账户然后完成指定的alpha测试任务包括反馈bug和参与社区讨论接着验证身份最后领取空投积分整个过程详细指导确保顺利获取奖励

揭秘2025币圈十种骗局新手必知🔥
2025年加密货币圈新手必知十大常见骗局包括钓鱼攻击虚假初始代币发行庞氏骗局拉高出货挖矿诈骗假钱包社交媒体骗局黑客入侵空气币和退出骗局这些骗局利用投资者贪欲和知识不足导致重大财产损失新手应学习基础知识使用可靠平台保持怀疑态度避免上当受骗

2025年欧易OKX中国地区最新注册使用教程
2025年欧易OKX中国地区最新注册使用教程提供全面指南用户需访问官方网站选择中国地区填写个人信息如姓名手机号邮箱完成实名认证上传身份证照片通过审核设置密码和双重验证注册成功后登录平台操作包括查看加密货币行情买卖交易充值人民币提现资金教程强调安全措施如启用2FA避免钓鱼网站定期修改密码并提醒遵…

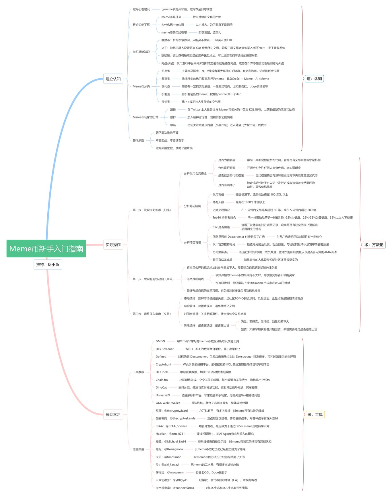
2025:Meme土狗币新手实操入门指南
2025年Meme土狗币新手实操入门指南介绍这种基于迷因的加密货币基础知识指导初学者如何操作包括选择交易所创建钱包购买存储交易币种提供安全注意事项如风险管理避免诈骗本指南以简单步骤帮助新手安全参与数字货币市场学习实操技巧快速入门

币圈新手必看九年积累稳定盈利经验
币圈新手必看指南分享九年加密货币投资经验传授稳定盈利方法包括风险管理市场分析心理控制资产配置长期持有策略避免常见错误学习历史案例提升实战能力进入行业基础知识盈利技巧经验教训操作步骤心理素质培养趋势预测投资组合多样化长期规划成功秘诀避免情绪化决策增强自信心持续学习适应市场变化提升收…

普通人如何找到第一份Web3工作
Web3为普通人提供新工作机会找到第一份工作从学习基础知识开始包括区块链原理智能合约等然后学习编程技能如Solidity通过在线课程或免费资源实践构建个人项目如简单DApp加入社区如Discord参与讨论网络建设参加行业会议或线上活动申请入门职位实习在简历展示项目经验保持好奇心持续学习新趋势寻求反馈通过坚持和网络支持…

欧易App国内最新跳转网址及备用域名清单新手必读安全访问指南
欧易App国内最新跳转网址及备用域名清单为新手用户提供安全访问必读指南内容包括最新可用网址列表替代域名推荐安全上网步骤风险防范策略实用技巧帮助用户避免钓鱼网站确保隐私保护和稳定连接平台

毕业那年我在币圈赚了90万U但这七年我每天咬牙坚持
大学毕业那年我在加密货币领域赚了90万美元但这之后的七年里我每天都咬牙坚持面对各种困难不放弃通过持续努力最终克服了挑战

复盘做空币安alpha山寨币MYX亏损55万u
复盘做空币安alpha山寨币MYX导致亏损55万美元的过程深入分析交易策略失误包括对市场趋势判断错误仓位管理不当未设有效止损点当价格意外上涨时损失迅速扩大至55万u反思强调风险管理不足忽视杠杆风险和市场情绪波动复盘建议未来加强止损纪律评估市场动态避免类似巨额损失

炒币出金无忧欧易冻结包赔保障
欧易交易所推出炒币出金无忧服务为加密货币用户提供冻结包赔保障当提现过程中账户被冻结欧易将全额赔偿确保资金安全无忧该服务覆盖各种冻结场景如系统故障或误判平台承诺快速响应及时处理损失补偿让投资者无后顾之忧享受高效便捷的提现体验

山寨币轧空策略如何AI编写山寨币监控异常信号的机器人bot
I如何开发用于监控山寨币异常信号的机器人bot作为轧空策略的核心工具该机器人采用人工智能技术实时分析市场数据识别异常如价格剧烈波动交易量激增等检测后自动触发轧空操作AI在编写过程中利用机器学习算法训练模型提高信号识别准确性减少误报通过历史数据回测优化性能集成风险控制模块确保策略安全最终…

新手入门比特币BTC期权
比特币BTC期权是金融衍生品赋予持有者未来以固定价格买卖比特币的权利新手入门需了解基本概念如看涨期权和看跌期权学习交易平台操作掌握风险管理策略如设置止损和资金分配建议初学者通过模拟账户练习熟悉市场波动积累经验后再用真实资金交易避免潜在损失同时关注市场动态和法规变化

新手如何购买Xplayer链上早期meme币
新手购买Xplayer链上早期meme币需先设置数字钱包如MetaMask 添加Xplayer网络自定义RPC 访问去中心化交易所如Uniswap 输入目标代币合约地址 用ETH或稳定币购买注意滑点设置 早期meme币波动大风险高易诈骗 新手应研究项目白皮书社区活跃度 小额投资分散风险 安全存储私钥避免钓鱼网站 监控市场及时调整策略 仅用可承受损失资金操作

2025年Bitget交易所使用教程更新
2025年Bitget交易所全面更新使用教程教程引入了全新设计界面更加直观新增了杠杆交易和合约交易指南优化了账户管理功能简化了KYC流程并强化了安全措施教程详细说明如何快速注册充值提现和交易各种加密货币包括比特币以太坊等帮助用户高效安全地进行数字资产交易

一文了解以太坊ETH十年波澜壮阔发展史
以太坊ETH十年发展始于2013年Vitalik Buterin概念提出2014年众筹筹集资金2015年主网上线2016年DAO攻击导致硬分叉2017年ICO热潮推动ETH价格上涨2018年市场调整2019年DeFi兴起2020年以太坊20启动2021年NFT爆发2022年合并完成转向PoS共识机制十年间不断创新应对挑战推动区块链行业前进
